软件工具

辅助工具使我们的生活更加便捷,例如:PLC 系统编程,NCK或者RTK 和伺服驱动器参数化,用于 UMpass 和 Flexium HMI 以及 CNC、现场总线和 NUMSmartBackup 通信的软件开发包 SDK。

CNC 综合软件工具

根据控制系统和应用情形,NUM 为开发、参数化、调试和维护工作提供了各类开发工具:对于 Flexium 和 Flexium+和FlexiumPro 控制器,所有工具均被合并为一个工具:

Flexium Tools

Flexium Tools 是Flexium Suite 的组成部分,包括机床集成和调试所需的所有功能。Flexium Tools 允许在独特的统一环境中对所有系统组件进行编程、配置和优化:

  • PLC
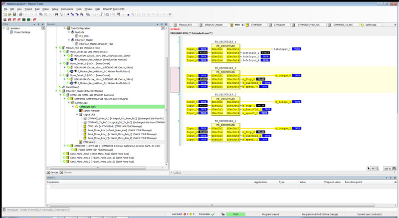
  • 安全 PLC
  • Flexium CNC
  • 伺服驱动器和电机
  • 传感器
  • EtherCAT 和 CANopen 网关,带整套 I/O 和逻辑端子

易于操作

Flexium Tools 的菜单结构提供了整个系统的完美概览。设备树内的导航简洁清晰,可轻松访问用于快速变更设置的所有功能。

项目处理

每个项目包含一个单独的文件,以便于处理,防止数据丢失。设备树可对所使用的设备进行检测,从而能够快速浏览所使用的材料。PLC 程序也是项目的一部分。可将循环程序段定义为库。库文件可在不同版本中使用,并可进行编译,以保护知识产权。包括库文件、设备和源代码在内的完整项目可在将来的任何时刻进行归档和恢复。

PLC 系统编程

Flexium系统的 PLC编程符合 IEC 61131-3 标准,支持多种图形和文本编程环境:

  • 结构化文本 (ST)
  • 顺序功能图 (SFC)
  • 连续功能图 (CFC)
  • 功能块图 (FBD)
  • 梯形图 (LD)
  • 指令表 (IL)

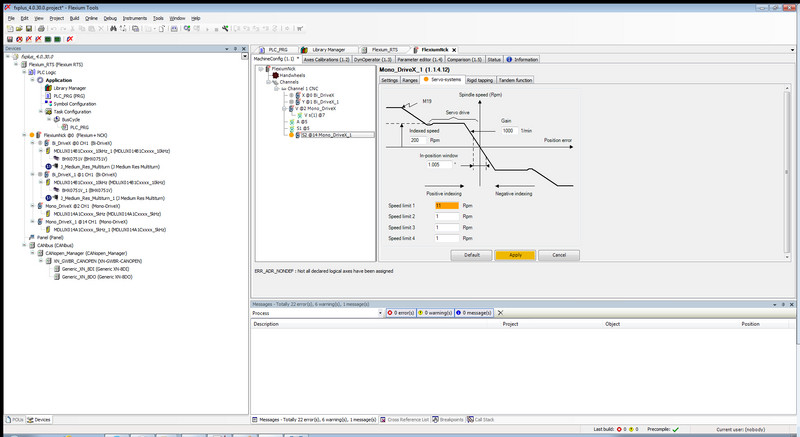
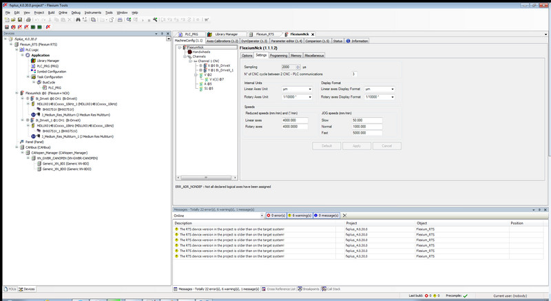
Flexium CNC 参数化

将轴分配至通道、完成轴参数化及其校准、定义控制值以及其他事项时,专用编辑器可确保参数化期间的易于处理及最佳概览效果。

伺服驱动器参数化

Flexium 系统所有的伺服驱动器均可在 Flexium Tools 菜单结构中轻松查找和访问。提供专用的图形编辑器,以调整控制器和信号滤波。

现场总线

依理论而言,使用随附设备一并提供的EDS/ESI/XML 文件,任何 CANopen 和/或 EtherCAT 兼容设备均可连接至总线。NUM 提供采用 EtherCAT 技术的全范围通用 I/O也包括机器控制板。NUM 提供机床面板、辅助轴驱动器和其他设备,均可通过专用windows和库文件,作为现场总线设备 (以 CANopen 为例) 轻松集成到项目中。

工具

为便于调试,有众多工具可供使用:频率分析器、Ball bar 分析、轮廓精度、示波器等。

用于NUMpass HMI 的软件开发包 SDK

用于用户界面NUMpass HMI(用于Axium Power 和Num Power)定制扩展的软件开发包允许您使用 HTML 和 Java 脚本对页面进行编程。

用于 Flexium HMI 的 SDK

用于独立扩展用户界面Flexium HMI(用于Flexium 和 Flexium+)的软件开发包允许您使用 HTML 和 Java 脚本对页面进行编程。

用于FlexiumPro人机界面的SDK

软件开发包用于独立扩展FlexiumPro的用户界面。可以使用C#和WPF对自己的页面进行编程或修改现有页面。

用于与 CNC 通信的软件开发包SDK

用于Axium Power / Num Power 或Flexium / Flexium+/ FlexiumPro与 PC 进行通信的软件开发包。使用面向对象编程语言,可以设计用户界面、获取运行数据等

NUMSmartBackup

NUMSmartBackup 是一款简便且快速的备份和恢复解决方案,适用于 Flexium 系列的 PC 操作设备。借助于该软件,PC 操作设备单独分区或整个数据载体的镜像可直接在 NUMSmartBackup USB 设备上生成,无需任何复杂安装。